MailStore 検索機能の特徴

MailStoreは、膨大なメールデータでも、本文だけでなく、添付ファイル内のコンテンツまで、独自の技術で高速な検索をすることができます。


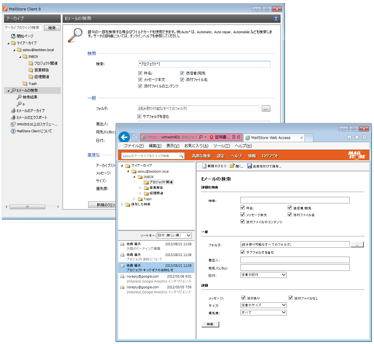
 過去のメールを探そうとして検索したらあまりにも多くの件数がヒットしてしまい、探し出すのに苦労したといったことはありませんか? 膨大なメールの中から必要なメールを特定するには詳細な条件指定が欠かせません。


 MailStoreは、必要なメールを確実に探し出すために詳細な検索条件を指定することができます。また、例えば、ToまたはFromに含まれるメールアドレスを検索する事で、特定の相手との過去のやり取りを一覧で確認する事ができるようになります。


 検索クエリは「検索フォルダ」として保存することで、次回以降はこの「検索フォルダ」を開くだけで同じ条件の検索結果を表示することができます。 検索条件を都度指定する必要がなくなりますので、監査など検索を伴う定常的な作業を効率的に行えるようになります。

添付ファイル内の日本語文字列検索に標準で対応


 例えば、前任者が送付した見積書の内容を確認したい、社外秘の資料が別の担当者から外部に送信されていないか確認したい、といった、メールの添付ファイルの内容までを検索したい場合があります。


 こうした場合でも、MailStore Serverは、WordやExcel、PDFなどの添付ファイルに記載されている文字列まで、標準で検索する事ができます。もちろん、日本語文字列にも対応しています。


※ Microsoft Office文書を検索できるようにするには予めサーバー上にMicrosoft OfficeもしくはMicrosoft社から無償で配布されているIFilterドライバをインストールしておく必要があります。

20万通を1秒で高速検索


 メールの検索に時間が掛かってイライラしたことはありませんか?MailStoreは、独自のデータベース技術により高速な検索機能を実現しています


※ コンピュータの性能やデータ量、検索条件によって検索速度は異なります。

検索結果のメールを様々な形式で出力可能


 検索結果として表示されたメールは、印刷やファイルへの出力の他、普段利用しているメーラーとは異なるメーラーの形式に併せてエクスポートする、といった操作が行えます。柔軟で幅広いオプションが提供されている事から、メールクライアントソフトウェアの移行などにも利用されています。


 Webインターフェイスをご使用の場合でも、SMTP送信によるエクスポートをサポートしています。


一般ユーザーによる検索にも対応


 メールアーカイブは監査や内部統制を主な目的として導入されることも多いと思います。とはいえ、今までに送受信した大量のメールを 高速に検索できることは、一般ユーザーにとっても便利な機能です。


 MailStoreなら、システム管理者や監査者だけでなく、一般ユーザーによる検索にも標準で対応していますので、メール数が多すぎてメールクライアントでの検索が遅い、エラーになって検索できない、といったストレスからユーザーを解放します。 もちろん一般ユーザーは自分が送受信したメールにのみアクセスできますのでセキュリティ面でも安心です。